تم تصميم عملية الفهرسة لمساعدتك على إنشاء منتجاتك على نون بسرعة، وجعلها نشطة للبيع خلال 3 أيام عمل. فهي تمنح البائعين التحكم في محتوى منتجاتهم وملكيتها وتتيح لهم المرونة في طريقة إنشاء رموز التخزين التعريفية للمنتجات (SKU). كما تُميّز عملية الفهرسة في نون بين رمز التخزين التعريفي لـ نون و للبائع.
إذا كانت العلامة التجارية غير متوفرة في القائمة المنسدلة، فستحتاج إلى إنشاء علامة تجارية جديدة (خاضعة للموافقة).
إذا كنت تقوم بإدراج منتج لا يحمل علامة تجارية، اختر "هذا المنتج ليس له اسم تجاري".
إذا كنت تحاول إدراج منتج ضمن علامة تجارية مقيدة من نون، ستظهر لك نافذة كتالوج نون كخطوة تالية.
ارجع إلى هذا المقال حول كيفية إدراج منتجات علامة نون التجارية الخاضعة للتقييم في الكتالوج الخاص بك.
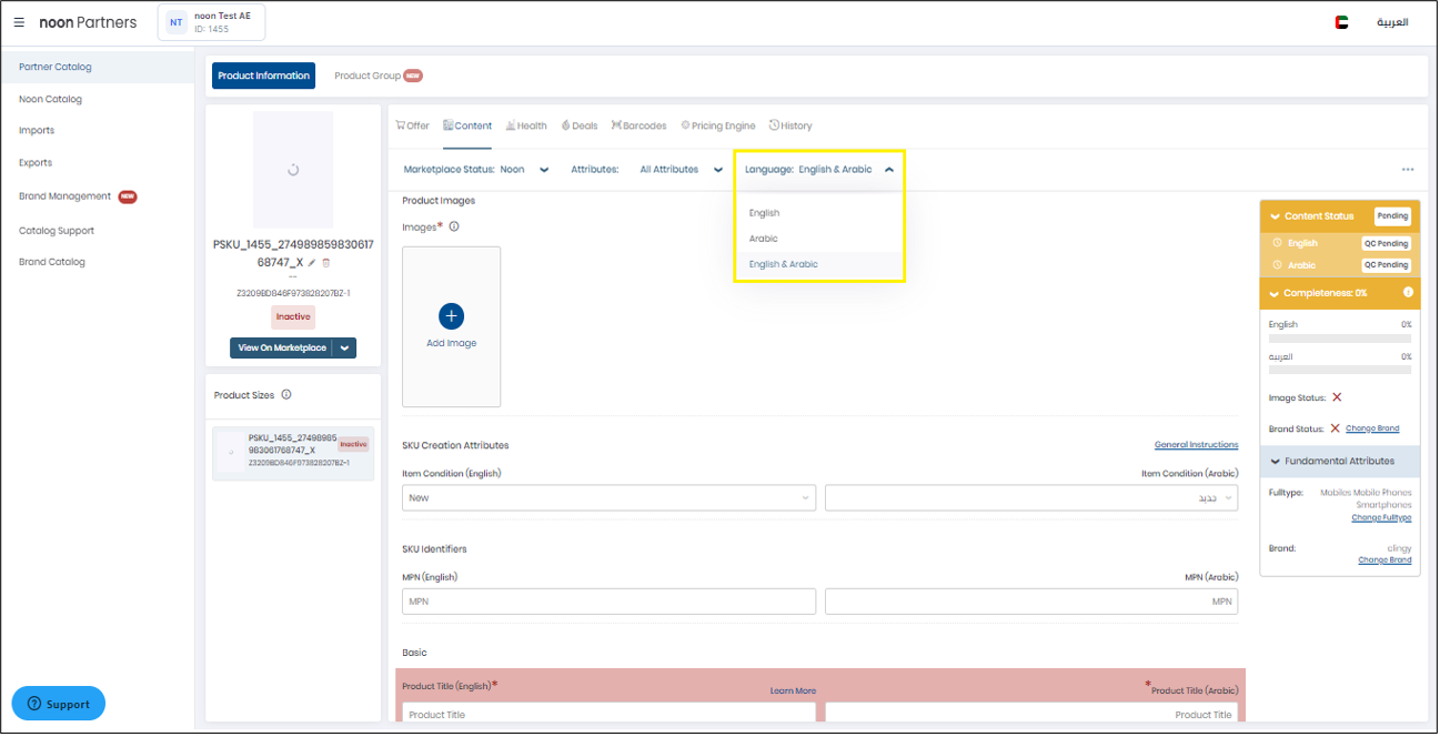
بمجرد إضافة المنتج، يمكن تعديل السمات الأساسية له. إذا أخطأ البائع أثناء إضافة محتوى المنتج الخاص به،يمكنه
إجراء تصحيح في المحتوى والصور دون حذفها.يساعد وصف المنتج المكتوب بشكل جيد في تعزيز مصداقية قائمتك ويساعد العملاء على اتخاذ قرارات صائبة. بمجرد ملء صفحة المحتوى، سيقوم فريقنا بمراجعته إما بالموافقة عليه أو طلب التغييرات إذا لم يطابق معايير نون. لمزيد من التفاصيل حول جودة المحتوى، راجع إرشادات إنشاء المحتوى لدينا.
الصور: حمّل صور واضحه وعالية الجودة تعرض منتجك. تعرف على المزيد حول متطلبات الصور هنا.
هاتان السمتان الإلزاميتان، العنوان والصور، ضروريتان لاعتماد المنتج الخاص بك ونشره.
- قد تختلف السمات المطلوبة حسب فئة المنتج. استخدم الفلتر لعرض السمات الإلزامية فقط، وتجنّب الأخطاء
الشائعة عند ملء هذه السمات. تعرف على المزيد هنا.
لكي يصبح رمز التخزين التعريفي للمنتج SKU نشطًا، يشترط أن يتم إعتماد المحتوى من قبل فريقنا،تحتاج
إلى الوصول إلى 100٪ في قسم السمات الإلزامية وتحتاج إلى علامة تحقق بجانب حالة الصورة.
يمكنك تتبع التقدم باستخدام الحالة الموجودة أعلى شريط الاكتمال.
قيد الانتظار - لا يزال فريقنا يراجع المحتوى أو لم يتم تحديث المحتوى بما فيه الكفاية بعد.
تمت الموافقة - تم قبول المحتوى.
مرفوض - تحتاج إلى إجراء بعض التغييرات للوصول إلى معايير نون لجودة المحتوى. ارجع إلى أسباب الرفض أسفل الحالة لتصحيح الأخطاء.

بمجرد إكمال المحتوى، تحتاج فقط إلى إضافة معلومات العرض الخاصة بك.
انتقل إلى علامة تبويب العرض واملأ التفاصيل المدرجة أدناه:
السعر
المخزون ووقت المعالجة (إذا كنت تعتمد نموذج الاستيفاء بواسطة الشريك FBP)
الباركود
الضمان إن وجد

لكي يتم نشر رمز SKU للبائع على موقع نون، تحتاج إلى ما يلي:
محتوى معتمد.
معلومات عرض صحيحة، والتي تشمل المخزون، السعر، الباركود، والضمان.
بمجرد إضافة جميع وصف المنتج، احفظ التغييرات، وسيتم إرسال منتجك للمراجعة والموافقة من قبل نون. في غضون ثلاثة (3) أيام عمل في المتوسط، سيتم إما اعتماد منتجك وجاهز ليصبح نشطا، أو ستتلقى طلبًا لتعديله. بعدها يمكنك تعديل المنتج وإعادة إرساله للمراجعة والموافقة.
يمكنك استخدام علامة تبويب الصحة (بجوار المحتوى الأول) لمراقبة حالة رمز التخزين التعريفي للمنتج الخاص بك.
عندما يكون العنصر نشط سيعطيك مؤشرات مفيدة مثل نسبة الفوز في مربع الشراء Buy Box لتتبع
نجاح المنتج، وعندما لا يكون نشطاً ، سيعرض لك الأسباب التي أدت إلى ذلك.
العرض مقيد: يعني أنه لا يُسمح لك ببيع هذا المنتج. تواصل مع فريق دعم البائعين لمزيد من المعلومات.
التحقق من المخزون: يعني أن المخزون غير متوفر؛ لقد نفد المخزون، يرجى تحديث هذه المعلومات.
إذا لم تتمكن من فهم سبب رفض الإدراج أو إذا كنت تواجه أي مشكلات أخرى مع الإدراج، يمكنك طلب
المساعدة من خلال النقر على "هل تحتاج إلى الدعم؟ تواصل معنا"، ثم يمكنك تحديد سبب مشكلتك
و سيتواصل معك ممثل في أقرب وقت.
انتقل إلى كتالوج > كتالوج الشريك > ثم اختر رمز التخزين التعريفي للشريك PSKU الذي تريد تحديثه. سيؤدي هذا إلى فتح صفحة تفاصيل المنتج، حيث يمكنك تعديل العرض والمحتوى
(مثل الصورة، العنوان، والوصف). بمجرد الانتهاء، انقر على حفظ التغييرات.