The Catalog is designed to help you manage and sell your products on noon. The noon Catalog also acts as a product database, packed with pictures and product descriptions of all products sold on noon. It is there to help make selling easier.
Use the Catalog to:
- List your products using the NIS upload or find them in our product database
- Update your prices and stock quantities
- Download your price and stock reports
- Activate/deactivate products
- Join deal events
- Track the status of your product creation
How can I list my products in the Catalog?
There are two ways you can list your products with the catalog:
Link your products to ones that are currently available in the noon Catalog. See below to find out how you can link your products.
- If you cannot find your product in the noon catalog, you will need to set up a new product, click here to know more about single sku creation. You can also add multiple skus in bulk by simply adding your product details (images, information) using the New Item Set-up (NIS) template. noon will use this NIS to create a new content page, adding your product to the noon Catalog and onsite. Learn more about how to list your products using the NIS here.
How do I list my items using the Partner Catalog?
To access the catalog app, click Catalog. Here you will find all the tools you need to list and manage product offers for your customers.
The Partner Catalog lists all your products that are live on the website. Here, you can manage the following details of each product: - Stock quantities of FBP or FBN stock you currently have
- Product price visible to customers (inclusive of VAT, fees and commission)
- Product status (whether it is visible to our customers or not)
- Partner SKU, barcodes, and warranty of your product
You can search for your product using the Partner SKU, or Title.
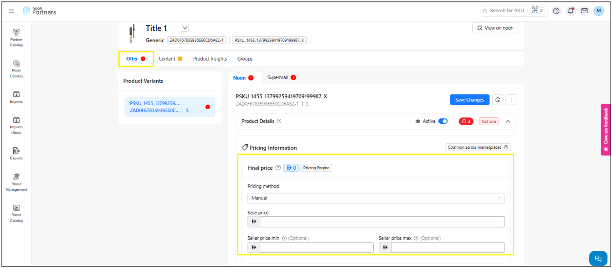
Click on any product to modify your price, stock, warranty or add a promotion. Any changes made to your offer will reflect immediately on the noon website.
Products will only go live once they have been mapped, are active, and have stock/price values greater than zero.
Learn more about how to do a bulk update of your prices and stock quantity.
Tip: click noon Status for an update on your product creation and see any issues preventing your product from going live.
How do I list my items using the noon Catalog?
The noon Catalog acts as a product database and includes all items that have ever been sold on noon. Each product in the noon Catalog comes with pictures, description, and specifications. If your product is in the noon Catalog, you’ll be able to take it live immediately once you update your price, stock quantity, and barcodes. You have 2 process by which you can now list the item under noon catalog:

Note - Seller can map only gated brands NSKU via noon catalog. ZSKU and non -gated brands SKU’s need to list via single and bulk SKU creation.
1. SKU search
2. Brand search
1. SKU search.
-For listing the item under the noon catalog with SKU search option just search for a product you wish to sell in the noon Catalog then search for the Brand
-Choose the product that matches your own from the search results. The product you select must be identical to the one you’d like to sell in terms of color, size, model, and brand; otherwise, your product will be rejected during the fulfillment process.
-After that you need to choose a specific identifier number which is used by the seller to track their products. It has to be unique for all products.
-Then simply add in your offer details, activate it, and your product will go live immediately.
2. Brand search
-For listing the item under the noon catalog with brand search option just search for a product you wish to sell in the noon Catalog by selecting the brand from the search option. Once you select the brand you will see all the item listed with noon under that specific brand.
- You can filter the selection by the filter options available. You can click on view more, to make sure that the specifications of the selected product matches the item you want to sell.
-Now you can create or request noon to generate a PSKU and click on create button. Once the SKU is generated click on the PSKU hyperlink option which will take you to the offer page
-Activate the SKU and update information about your price, stock , barcode and warranty information. Once the details are updated click on save changes to make the item live

Important! If you're selling using our Fulfilled by partner selling model direct-ship, your product will be visible to our customers onsite, and you will start receiving orders. So, be prepared!
If you’re using the Fulfilled by noon (FBN) selling model, be sure to send your stock to our fulfillment centers once you have listed your items. When we have received the stock and it has passed our quality check, we will take your products live.
Learn more about how to transfer your FBN stock to noon here.
What are the types of exports available to me?
The noon Catalog has multiple templates & reports you can download from the Exports tab to help keep track of your products and prepare bulk imports: Listed below are the steps to access your exports:
- In Catalog, click Exports
- Then click Add Export
- Select Category, Marketplace and Noon Status


That's it!
Got any more questions?
Contact us on seller@noon.com